Skip to Main Content
Cognex 支持中心
LogoLogo

How To Active VisionView/VisionPro Key In Offline Mode Through Cognex Software Licensing Center

Solution how to activate old VisionView and/or VisionPro license through Cognex Software Licensing Center when there's no access to Internet on machine

2024/11/12

Details

  • Open Cognex Software Licensing Center on desired PC which is in offline mode where you want to initialize license
  • Click on Configure connection type and check This PC is not connected to the Internet 

    how-to-active-visionview-visionpro-key-in-offline-mode
  • Click on Install licence. Type Activation ID and click Create Install request file

    how-to-active-visionview-visionpro-key-in-offline-mode
  • Store XML file locally on PC
  • Login into License server with your Activation ID.
  • http://license.cognex.com/flexnet/operationsportal/logon.do
  • Go to Activation & Entitlements -> Offline trusted activation

    how-to-active-visionview-visionpro-key-in-offline-mode
    how-to-active-visionview-visionpro-key-in-offline-mode
  • After that click on Save button to create responseXML.xml 

    how-to-active-visionview-visionpro-key-in-offline-mode
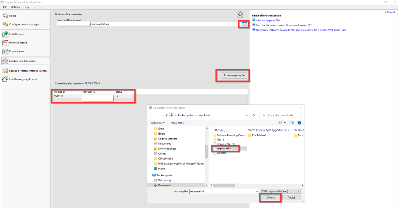
  • Open Cognex Software Licensing Center -> Finish offline transaction, mark license from list below, choose a proper generated file and press Process response file 
how-to-active-visionview-visionpro-key-in-offline-mode
  • License status should be changed to OK

Loading component...

相关资源

Loading component...